Я люблю заходить на всякие сайты вопросов-ответов чтобы найти интересную тему для своих постов. Так и получилось в этот раз, когда я нашёл вот такой вопрос:

Не знаю почему на DTF никто не дал ответа, когда он очень простой.
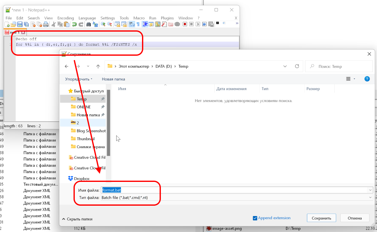
Делаем скрипт для форматирования диска
Откройте блокнот или любой другой текстовый редактор и вставьте в него следующую команду:
echo off
for %%i in ( d:,e:,f:,g: ) do format %%i /FS:NTFS /x
d:,e:,f:,g: в этой команде – это буквы дисков, которые нужно отформатировать. Просто поменяйте их на нужные вам. Затем сохраните документ как текстовый файл с расширением .bat

Планируем выполнение файла по расписанию
Теперь нужно запланировать выполнение этого .bat файла по расписанию с помощью встроенного в Windows планировщика задач.
Для этого откройте меню Пуск и найдите в нём Планировщик заданий.

В Планировщике нажмите правой кнопкой мыши по пункту Библиотека планировщика заданий и выберите в меню Создать простую задачу.

После этого откроется Мастер создания простой задачи, где в поле Имя нужно указать любое имя для будущей задачи.

А в поле Описание можно задать любое описание, которое вам хочется. Или не задавать ничего. После этого нажмите кнопку Далее.
На следующем шаге нужно выбрать триггер для запуска задачи. Это может быть какой-то период времени, запуск компьютера, вход в Windows или при наступлении определённого события.

Поскольку нам нужен запуск по времени, выберите соответствующий пункт и на следующем шаге укажите интервал для повторения и дату начала автоматического выполнения задачи.

Снова нажмите далее и выберите пункт Запустить программу.

Теперь в поле Программа или сценарий укажите путь до .bat файла из предыдущего пункта.

На последнем шаге просто нажмите кнопку Готово.

Теперь и правда всё готово. Планировщик Windows будет автоматически выполнять форматирование указанных дисков по заданному вами расписанию.